画像アップスケールとは?
画像アップスケール(Image Upscaling)とは、アルゴリズムを用いて低解像度画像を高解像度画像に変換するプロセスです。従来の補間法とは異なり、AIアップスケールモデル(例:ESRGAN)は、画像品質を維持しつつ、細部を知的に再構築できます。 たとえば、デフォルトのSD1.5モデルは大サイズ画像の生成においてしばしば性能が不足します。
高解像度の結果を得るためには、通常、まず小サイズの画像を生成し、その後でアップスケール技術を適用します。 本記事では、ComfyUIで利用可能な多数のアップスケール手法のうち、一つを紹介します。このチュートリアルでは以下の内容を順に解説します:
- アップスケールモデルのダウンロードとインストール
- 基本的な画像アップスケールの実行
- テキストから画像を生成するワークフローとアップスケールの統合
より高度なアップスケールオプションをお探しですか?包括的な画像アップスケールガイドをご覧ください。こちらでは、ポートレート強化、製品撮影など、さまざまなモデルとユースケースについて解説しています。
アップスケールワークフロー
モデルのインストール
必要なESRGANモデルのダウンロード手順:OpenModelDBへアクセス
OpenModelDB にアクセスし、アップスケールモデル(例:RealESRGAN)を検索・ダウンロードします。
図のように:

- カテゴリセレクターを使って、画像タイプ別にモデルをフィルタリングできます
- モデルの拡大倍率は、画面右上隅に表示されます(例:スクリーンショットでは「2x」)
Download ボタンをクリックしてください。
ワークフローとアセット
以下の画像をダウンロードし、ComfyUIにドラッグ&ドロップして、基本的なアップスケールワークフローを読み込みます:
以下の小サイズ画像を入力として使用します:

ワークフローのステップバイステップ実行
下図の手順に従って、ワークフローが正しく実行されるよう確認してください。
Load Upscale Modelノードで4x-ESRGAN.pthが読み込まれていることを確認- 入力画像を
Load Imageノードにアップロード Queueボタンをクリックするか、ショートカットCtrl(Macの場合はCmd) + Enterを押して画像を生成
Load Upscale Model および Upscale Image (Using Model) の2つのノードです。これらは入力画像を受け取り、選択したモデルを用いて画像をアップスケールします。
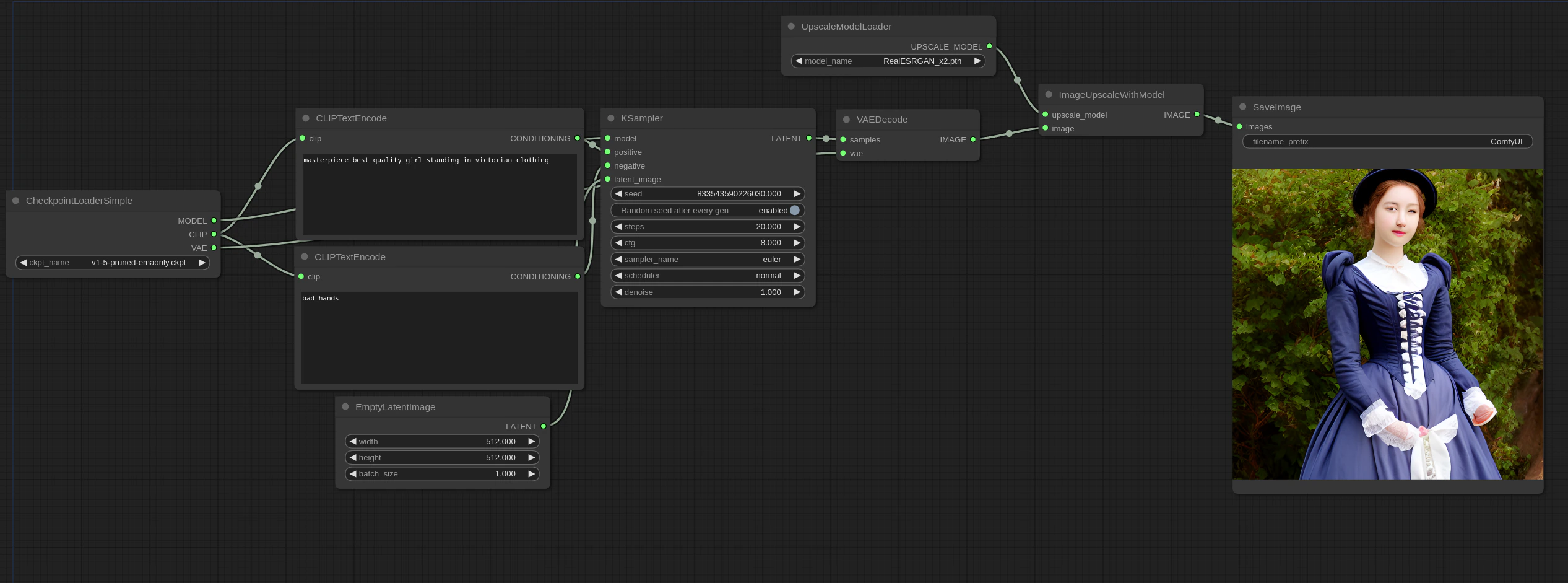
テキストから画像を生成するワークフローとの統合
基本的なアップスケールを習得した後は、テキストから画像を生成するワークフローと組み合わせることができます。テキストから画像を生成する基礎については、テキストから画像を生成するチュートリアルをご参照ください。 以下の画像をダウンロードし、ComfyUIにドラッグ&ドロップして、統合ワークフローを読み込みます:
その他のヒント
- チェーン式アップスケール: 複数のアップスケールノードを連鎖させることで(例:2x → 4x)、超高倍率のアップスケールを実現できます
- ハイブリッドワークフロー: 生成後にアップスケールノードを接続し、「生成+強化」の一連のパイプラインを構築できます
- 比較テスト: 各モデルは特定の画像タイプに対して異なる性能を発揮します。複数のモデルを試して、最適なものを選定することをおすすめします