Skip to main content
This guide aims to help you understand ComfyUI’s basic operations and complete your first image generation. We’ll cover:
  1. Loading example workflows
    • Loading from ComfyUI’s workflow templates
    • Loading from images with workflow metadata
  2. Model installation guidance
    • Automatic model installation
    • Manual model installation
    • Using ComfyUI Manager for model installation
  3. Completing your first text-to-image generation

About Text-to-Image

Text-to-Image is a fundamental AI drawing feature that generates images from text descriptions. It’s one of the most commonly used functions in AI art generation. You can think of the process as telling your requirements (positive and negative prompts) to an artist (the drawing model), who will then create what you want. Detailed explanations about text-to-image will be covered in the Text to Image chapter.

ComfyUI Text-to-Image Workflow Tutorial

1. Launch ComfyUI

Make sure you’ve followed the installation guide to start ComfyUI and can successfully enter the ComfyUI interface. Alternatively, you can use Comfy Cloud to use ComfyUI without any installation. ComfyUI Interface If you have not installed ComfyUI, please choose a suitable version to install based on your device.
ComfyUI Desktop currently supports standalone installation for Windows and MacOS (ARM), currently in Beta
  • Code is open source on Github
Because Desktop is always built based on the stable release, so the latest updates may take some time to experience for Desktop, if you want to always experience the latest version, please use the portable version or manual installation
You can choose the appropriate installation for your system and hardware below

ComfyUI Desktop (Windows) Installation Guide

Suitable for Windows version with Nvidia GPU
Portable version is a ComfyUI version that integrates an independent embedded Python environment, using the portable version you can experience the latest features, currently only supports Windows system

ComfyUI Portable (Windows) Installation Guide

Supports Windows ComfyUI version running on Nvidia GPUs or CPU-only, always use the latest commits and completely portable.

ComfyUI Manual Installation Guide

Supports all system types and GPU types (Nvidia, AMD, Intel, Apple Silicon, Ascend NPU, Cambricon MLU)

2. Load Default Text-to-Image Workflow

ComfyUI usually loads the default text-to-image workflow automatically when launched. However, you can try different methods to load workflows to familiarize yourself with ComfyUI’s basic operations:
ComfyUI InterfaceFollow the numbered steps in the image:
  1. Click the Fit View button in the bottom right to ensure any loaded workflow isn’t hidden
  2. Click the folder icon (workflows) in the sidebar
  3. Click the Browse example workflows button at the top of the Workflows panel
Continue with:Load Workflow
  1. Select the first default workflow Image Generation to load it
Alternatively, you can select Browse workflow templates from the workflow menuComfyUI Menu - Browse Workflow Templates

3. Model Installation

Most ComfyUI installations don’t include base models by default. After loading the workflow, if you don’t have the v1-5-pruned-emaonly-fp16.safetensors model installed, you’ll see this prompt: Missing Models All models are stored in <your ComfyUI installation>/ComfyUI/models/ with subfolders like checkpoints, embeddings, vae, lora, upscale_model, etc. ComfyUI detects models in these folders and paths configured in extra_model_paths.yaml at startup. ComfyUI Models Folder You can install models through:
After you click the Download button, ComfyUI will execute the download, and different behaviors will be performed depending on the version you are using.
The desktop version will automatically complete the model download and save it to the <your ComfyUI installation location>/ComfyUI/models/checkpoints directory. You can wait for the installation to complete or view the installation progress in the model panel on the sidebar.Model Download ProgressIf everything goes smoothly, the model should be able to download locally. If the download fails for a long time, please try other installation methods.

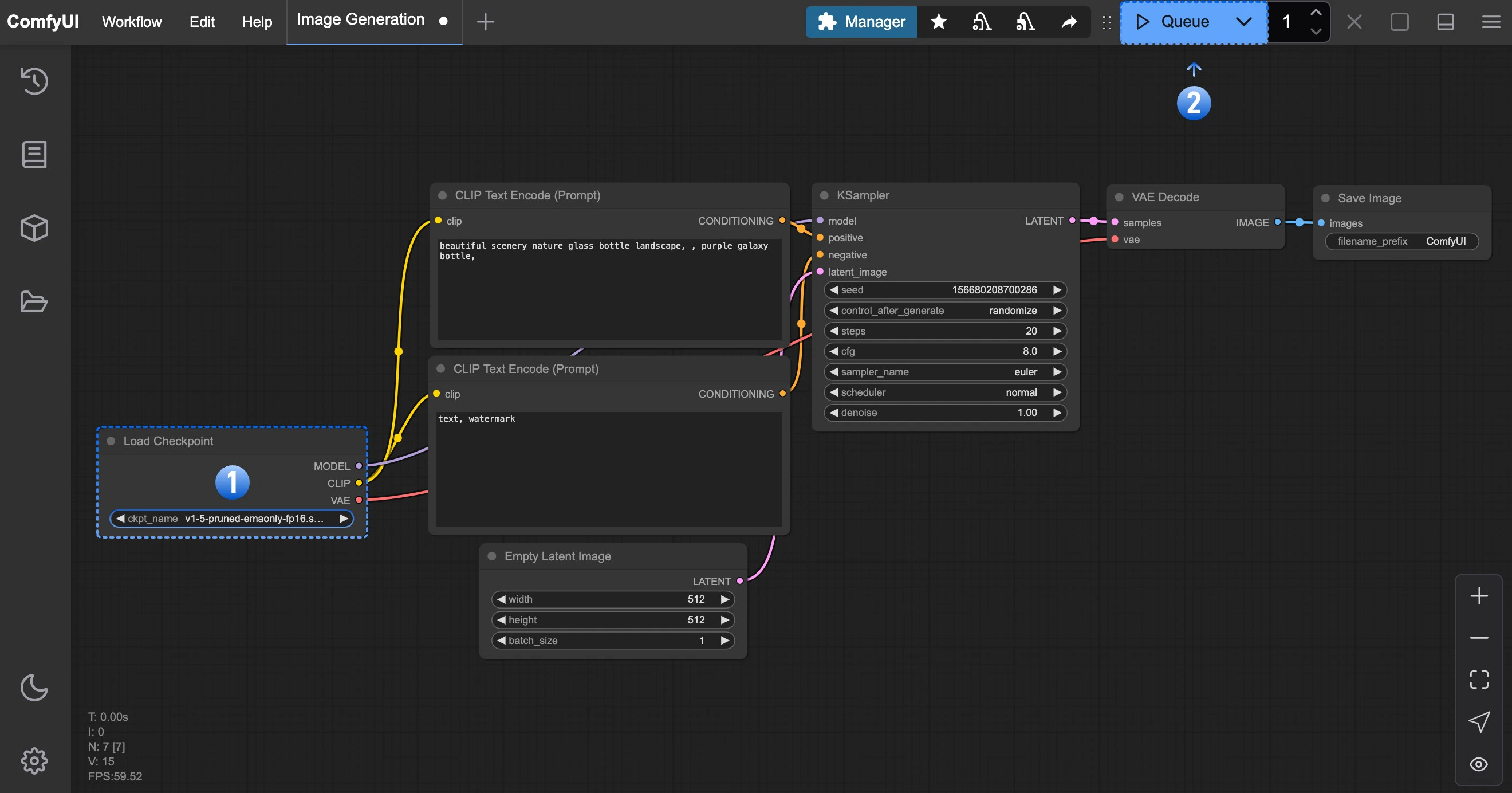
4. Load Model and Generate Your First Image

After installing the model: Image Generation
  1. In the Load Checkpoint node, ensure v1-5-pruned-emaonly-fp16.safetensors is selected
  2. Click Queue or press Ctrl + Enter to generate
The result will appear in the Save Image node. Right-click to save locally. ComfyUI First Image Generation Result For detailed text-to-image instructions, see our comprehensive guide:

ComfyUI Text-to-Image Workflow Guide

Click here for detailed text-to-image workflow instructions

Troubleshooting

Model Loading Issues

If the Load Checkpoint node shows no models or displays “null”, verify your model installation location and try refreshing or restarting ComfyUI.